問題
- ESET Endpoint Security、ESET Endpoint Antivirus、または ESET Server/Mail Security アプリケーションを最新バージョンにアップグレードする
- ソフトウェアインストールタスクを使用して、ESET ビジネスアプリケーションをリモートでクライアントに展開する
- ESET ビジネスアプリケーションをリモートでインストールする
解決方法
ESET PROTECT
-
#ESET PROTECT Web コンソールを開く」 target='_blank' focus='#protect'#@#.
-
タスク→オペレーティングシステム→ソフトウェアのインストール→新しいクライアントタスクをクリックします。

-
基本]でタスク名を更新し、必要に応じて説明を入力します。タスクドロップダウンメニューで ソフトウェアインストールが選択されていることを確認します。Continue]をクリックします。

-
設定]で、インストールパッケージの取得方法を選択します。インストールするパッケージ]の下にある[リポジトリからパッケージをインストールする]または[直接パッケージURLでインストールする]のいずれかを選択します。

-
選択したオプションに従って進みます:
リポジトリからパッケージをインストールする
-
Choose operating system(オペレーティングシステムを選択)]の下で、ビジネスアプリケーションをデプロイまたはアップグレードするデバイスに応じてオペレーティングシステムを選択します。Choose package from repository の下のSelect をクリックします。

-
Choose application ダイアログボックスで、アプリケーションとインストール言語を選択します。OK をクリックします。必要に応じて、[Customize more settings]をクリックして、特定のアプリケーションバージョンを選択できます。#最新バージョンのESETビジネスアプリケーションを確認する」 focus=''#@#.

-
最新バージョンをインストールする」の下にあるチェックボックスに注意し、最新バージョンのアプリケーションをインストールしたくない場合は、チェックボックスの選択を外します。

-
ESETサブスクリプション]の下にある、事前に選択したサブスクリプションをチェックします。必要に応じて、使用するサブスクリプションを追加または変更するか、サブスクリプションを削除します: 選択したサブスクリプションの横にある削除アイコン(x) をクリックします。

サブスクリプションの追加または変更
-
必要に応じて、選択したサブスクリプションの横にある削除アイコン(x) をクリックします。

-
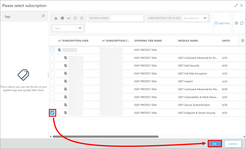
ESETサブスクリプションの下の選択をクリックします。

-
サブスクリプションを選択し、[OK] をクリックします。

-
-
ESET LiveGuard を有効にする場合は、[ESET LiveGuard を有効にする]チェック ボックスをオンにします。

-
必要に応じて、利用規約、エンドユーザーライセンス契約、プライバシーポリシーを確認します。

-
ESET LiveGrid または不要な可能性のあるアプリケーションの検出を有効にしない 場合は、それぞれのチェックボックスの選択を外します。

-
インストール後にクライアントデバイスを自動的に再起動する必要がある場合は、[デバイスを自動的に再起動する] の横にあるチェックボックスを選択 します。デバイスユーザーのアクションを許可] の下に、デバイスユーザーが再起動を 延期またはキャンセルできるかどうかを定義します。続行]をクリックします。

ターゲットURLを入力してパッケージをインストールする
-
Direct package URL]フィールドに、パッケージの URL を入力またはコピー/貼り付けします。

-
ESET サブスクリプションの下に、必要に応じて、使用するサブスクリプションを追加します。
-
法的文書に同意します] の横にあるチェックボックスを選択します。

-
必要に応じてデバイスを自動的に再起動する] の横にあるチェックボックスを選択し、インストール後にクライアントデバイスを自動的に再起動します。デバイスユーザーのアクションを許可]の下に、デバイスユーザーが再起動を延期またはキャンセルできるかどうかを定義します。続行]をクリックします。

-
-
サマリー]でタスクの詳細を確認し、[完了]をクリックします。

-
#タスクを実行するトリガーを作成し、ターゲットデバイスを選択します。
-
新しいデプロイメントでは、インストールされているアプリケーションを有効にします:新規導入の場合は、インストールしたアプリケーションをアクティベートします。 アクティベーションタスクを作成し、トリガーする ESET ビジネスアプリケーションをインストールしたデバイス上でアクティベーションタスクを作成し、トリガーする。
ESET PROTECT オンプレム
-
#ESET PROTECT Web コンソールを開く」 target='_blank' focus='#protect-on-prem'#@#.
-
タスク→オペレーティングシステム→ソフトウェアのインストール→追加→クライアントタスクをクリックします。

-
基本]でタスク名を更新し、必要に応じて説明を入力します。タスクドロップダウンメニューで ソフトウェアインストールが選択されていることを確認します。続行]をクリックします。

-
設定] で、インストールパッケージを取得する方法を選択します。インストールするパッケージ]の下にある[リポジトリからパッケージをインストールする]または[直接パッケージURLでインストールする]のいずれかを選択します。

-
選択したオプションに従って進みます:
リポジトリからパッケージをインストールする
-
Choose operating system(オペレーティングシステムを選択)]の下で、ビジネスアプリケーションをデプロイまたはアップグレードするデバイスに応じてオペレーティングシステムを選択します。Choose package from repository の下のSelect をクリックします。

-
Choose application ダイアログボックスで、アプリケーションとインストール言語を選択します。OK をクリックします。必要に応じて、[Customize more settings]をクリックして、特定のアプリケーションバージョンを選択できます。#最新バージョンのESETビジネスアプリケーションを確認する」 focus=''#@#.

-
最新バージョンをインストールする」の下にあるチェックボックスに注意し、最新バージョンのアプリケーションをインストールしたくない場合は、チェックボックスの選択を外します。

-
ESETサブスクリプション]の下にある、事前に選択したサブスクリプションをチェックします。必要に応じて、使用するサブスクリプションを追加または変更するか、サブスクリプションを削除します: 選択したサブスクリプションの横にある削除アイコン(x) をクリックします。

サブスクリプションの追加または変更
-
必要に応じて、選択したサブスクリプションの横にある削除アイコン(x) をクリックします。

-
ESET サブスクリプションの下の選択をクリックします。

-
サブスクリプションを選択し、[OK] をクリックします。

-
-
ESET LiveGuard をアクティブにする場合は、[ESET LiveGuard をアクティブにする] チェック ボックスをオンにします。詳細については、「ESET サブスクリプションに関する追加情報」セクションを参照してください。

-
利用規約とエンドユーザーライセンス契約を確認し、それぞれのチェックボックスを選択して同意を確認します。

-
保護設定のセクションを確認します。ESET LiveGrid または潜在的に不要なアプリケーションの検出を有効にしない 場合は、それぞれのチェックボックスの選択を解除します。

-
インストール後にクライアントデバイスの自動再起動を実行するには、 「必要なときに自動的に再起動する」の下のチェックボックスを選択します。デバイスユーザーのアクションを許可する]の下に、デバイス ユーザーが再起動を延期またはキャンセルできるかどうかを定義します。続行]をクリックします。

ターゲットURLを入力してパッケージをインストールする
-
Install by direct package URL] の横のフィールドに、パッケージの URL を入力するか、コピー/貼り付けします。

-
必要に応じて、[ESET サブスクリプション] の下に、使用するサブスクリプションを追加します。
-
法的文書に同意します] の横にあるチェックボックスを選択します。

-
インストール後にクライアントデバイスを自動的に再起動するために、[必要なときに自動的に再起動する]の下にあるチェックボックスを選択します。デバイスユーザーに許可されたアクション]の下に、デバイスユーザーが再起動を延期またはキャンセルできるかどうかを定義します。続行]をクリックします。

-
-
サマリー]でタスクの詳細を確認し、[完了]をクリックします。

-
#タスクを実行するトリガーを作成し、ターゲットデバイスを選択します。
-
新しいデプロイメントでは、インストールされているアプリケーションを有効にします:新規導入の場合は、インストールしたアプリケーションをアクティベートします。 アクティベーションタスクを作成し、トリガーする ESET ビジネスアプリケーションをインストールしたデバイス上でアクティベーションタスクを作成し、トリガーする。