Issue
- Configure ESET Server Security for Microsoft Windows Server installed on a terminal or Citrix server
Details
Click to expand
ESET server applications can run in virtualized environments (such as Citrix) when using default settings. Make a few small changes to minimize the impact ESET applications have on your virtual machine’s performance.
By default, the ESET Server Security for Microsoft Windows Server main program window starts every time a remote user logs in to the server and creates a terminal session. This is usually undesirable on terminal servers.
Solution
- Disable the ESET Server Security for Microsoft Windows Server graphic user interface (GUI) to prevent it from starting up every time a user logs in
- Scan file execution events and local drives only (Citrix servers only)
- Add required exclusions (Citrix servers only)
I. Disable the ESET Server Security for Microsoft Windows Server graphic user interface (GUI)
Assign the Visibility - Silent mode policy via ESET PROTECT or ESET PROTECT On-Prem to enable silent mode on a server, or manually update individual client workstations using ESET Shell.
Assign the Visibility - Silent mode policy via ESET PROTECT or ESET PROTECT On-Prem to enable silent mode on a server
-
Assign the policy:
ESET PROTECT
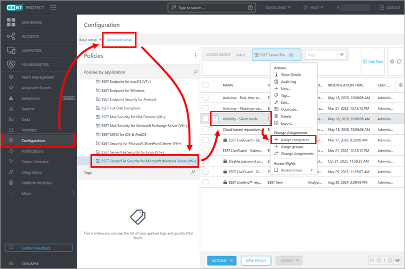
Click Configuration → Advanced setup → ESET Server/File Security for Microsoft Windows Server. Click the Visibility - Silent mode policy and click Assign computers.

ESET PROTECT On-Prem
Click Policies → ESET Server/File Security for Microsoft Windows Server. Click the Visibility - Silent mode policy and click Assign computers.

-
Select the check box next to the appropriate computer and click OK.
For more information about applying policies, see how policies are applied to clients.

-
If you are using a Citrix server, continue to Section II.
Manually update individual client workstations using ESET Shell
-
Click Start, type
ESET Shelland click ESET Shell.If prompted, type the username and password for the administrative account. If you are opening ESET Shell for the first time, press the X key to skip the help section.

-
Type the following command and press the Enter key:
set ui ui gui-start-mode none
-
If you are using a Citrix server, continue to Section II.
II. Scan file execution events and local drives only (Citrix servers only)
-
Open the main program window of ESET Server Security for Microsoft Windows Server.
-
Press F5 to open Advanced setup.
-
Click Protections → Real-time file system protection. Disable the toggle next to the following settings and click OK:
- Network drives
- File open
- File creation
- Removable media boot sector access

-
Continue to Section III to add exclusions for a Citrix server.
III. Add required exclusions (Citrix servers only)
-
Open the main program window of ESET Server Security for Microsoft Windows Server.
-
Press F5 to open Advanced setup.
-
Click Scans, expand Exclusions, and click Edit next to Performance exclusions.

-
Click Add, type
C:\Program Files\Citrix\into the Path field and click OK → OK → OK.To add additional file paths to exclude, type \ at the end of the path. ESET will treat \ as a wildcard, and all children of the original path will be excluded.
View the Citrix Consolidated list of Antivirus exclusions.
