Issue
- Create a policy in ESET PROTECT or ESET PROTECT On-Prem and assign it to a group
- View policies assigned to a group in ESET PROTECT or ESET PROTECT On-Prem
Details
Click to expand
Policies serve to push configuration settings to ESET application modules on managed devices, eliminating manual per-device configuration. For more information, see Policies.
Solution
Create a policy in ESET PROTECT or ESET PROTECT On-Prem and assign it to a group
-
Open the policy creation page.
ESET PROTECT
Click Configuration → Advanced setup → Actions → New.

ESET PROTECT On-Prem
Click Policies → Add.

-
In the Name field, type a name for the policy and click Continue.

-
Under Settings, in the drop-down menu at the top of the page, select the application to which the policy should apply and configure the policy settings as needed. The settings may differ based on the selected application. When configured, click Continue.

-
Click Assign.

-
In the Groups list, select the check boxes next to the static and dynamic groups to which you want to apply the policy and click OK.

-
Click Finish. The policy will be applied to the target groups.

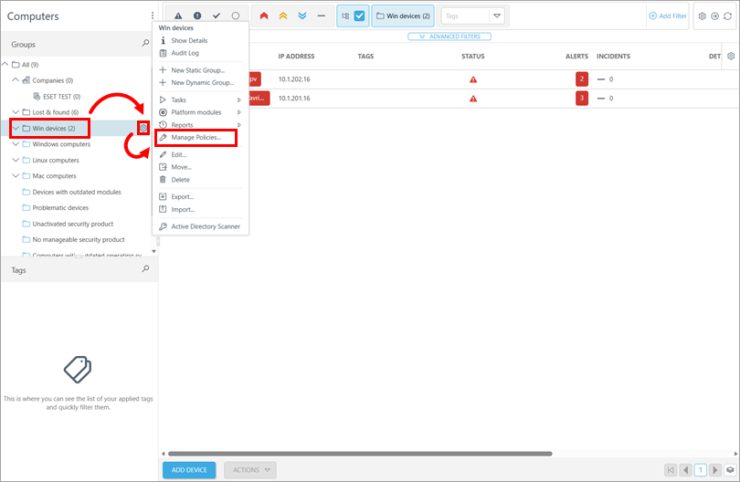
View policies assigned to a group in ESET PROTECT or ESET PROTECT On-Prem
-
Click Computers.

-
In the Groups list, click the group whose policies you want to view, click the gear icon next to it and click Manage policies.
