問題
- ESET PROTECT または ESET PROTECT On-Prem で管理者 権限を持つユーザーを新規作成する
- ESET PROTECT または ESET PROTECT On-Prem タスクを実行できません。
解決方法
ESET PROTECT
ESET PROTECT で新しい管理者ユーザーを作成するには、ESET PROTECT Hub で新しいユーザーを作成し、ESET PROTECT のカスタムアクセス権を選択する必要があります。
-
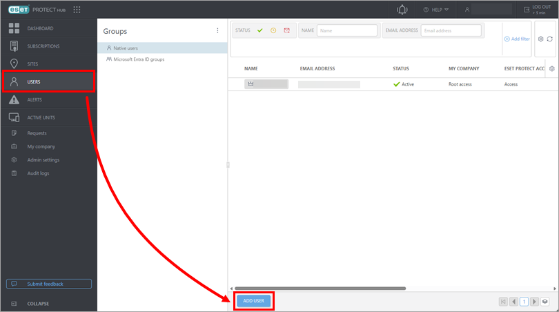
ESET PROTECT Hub にログインします。
-
ユーザー] → [ユーザーの追加] をクリックします。

-
メールアドレス]フィールドに新規ユーザーのメールアドレスを入力し、[次へ]をクリックします。

-
Permissions]セクションで、[My company] の [Write access]を選択し、[ESET PROTECT] の [Custom] を選択します。次へ]をクリックします。

-
作成]をクリックします。

- をクリックします。
-
詳細] → [権限セット] をクリックします。管理者権限セット] をクリックし、[複製] をクリックします。

-
完了]をクリックします。

-
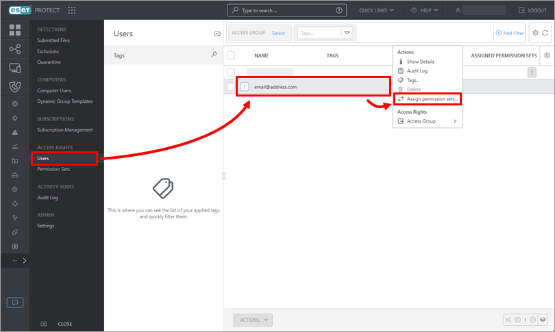
ユーザー]をクリックし、新しいユーザーをクリックして、[権限セットの割り当て]をクリックします。

-
管理者権限セットの横にあるチェックボックスを選択し、[完了] をクリックします。

ESET PROTECT オンプレム
ESET PROTECT On-Prem でセカンダリ管理者ユーザを作成します。
- .
-
More→Users→Add→New Native User をクリックします。

-
ユーザフィールドにユーザの名前を入力し、パスワードと 確認パスワードフィールドにユーザのパスワードを入力します。利用可能なすべての設定の詳細については、ESET PROTECT On-Prem オンラインヘルプを参照してください。

-
権限セット]をクリックします。管理者権限セットの横にあるチェックボックスを選択し、[完了] をクリックします。
