Issue
- Create a new ESET PROTECT On-Prem policy to allow external (remote) clients to check into a central ESET PROTECT Server
Solution
-
In the Settings section, select ESET Management Agent from the drop-down menu. In the Connection section, next to Servers to connect to, click Edit server list.

-
In the Servers window, click Add. In the Host field, type the public fully qualified domain name (FQDN) or public IP address for the ESET PROTECT On-Prem server (adjust the Port number if it was changed from the default value), and click Ok → Save.

-
Click Assign → Assign.

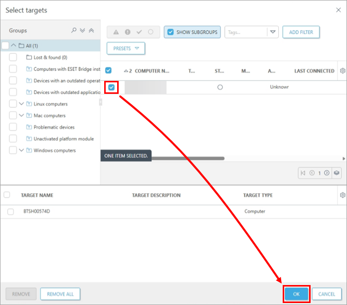
-
Select the check boxes next to the groups or specific client computers you want this policy assigned to, and click Ok.

-
Click Finish.
